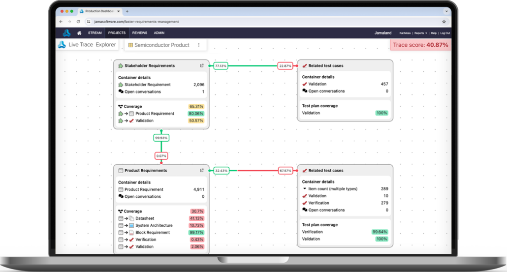
Jama Connect is the Leading Solution for Requirements Management and Traceability
The world’s most innovative companies use Jama Connect to manage requirements with Live Traceability™ to improve quality, reduce rework, prove compliance, and get to market faster.

































